Welcome to Our Community

Some features disabled for guests. Register Today.

Tear down of Cubify cube 3 3D Printer + convert to RepRap

Discussion in '3D printers' started by Oderbang, Dec 6, 2015.

Tags:
  1. eychei

    eychei Well-Known
    Builder

    Joined:
    Dec 26, 2016
    Messages:
    143
    Likes Received:
    37
    @Geezer70
    Thx for the compliment. Im trying my best to get this going. But this is teamwork, I need help here.

    P.S. I just zeroed my Cartridge:(
     
  2. Geezer70

    Geezer70 New
    Builder

    Joined:
    Sep 30, 2016
    Messages:
    48
    Likes Received:
    12
    @"eychei, Im trying my best to get this going. But this is teamwork, I need help here.

    P.S. I just zeroed my Cartridge:([/QUOTE]

    Just ask.... What do you need?
     
  3. Tom Dirriwachter

    Tom Dirriwachter Well-Known
    Builder

    Joined:
    Aug 30, 2016
    Messages:
    297
    Likes Received:
    35
    Are there the memory locations for the data or is this just where they are declared?

    upload_2017-1-14_13-16-26.png
     
  4. Tom Dirriwachter

    Tom Dirriwachter Well-Known
    Builder

    Joined:
    Aug 30, 2016
    Messages:
    297
    Likes Received:
    35
  5. eychei

    eychei Well-Known
    Builder

    Joined:
    Dec 26, 2016
    Messages:
    143
    Likes Received:
    37
    I just zeroed out this whole code:)
    Zeroed.png
     
  6. eychei

    eychei Well-Known
    Builder

    Joined:
    Dec 26, 2016
    Messages:
    143
    Likes Received:
    37
  7. Tom Dirriwachter

    Tom Dirriwachter Well-Known
    Builder

    Joined:
    Aug 30, 2016
    Messages:
    297
    Likes Received:
    35
    That would be V1.07, I guess.

    But it does have an Engineering mode... that is interesting.
     
  8. Tom Dirriwachter

    Tom Dirriwachter Well-Known
    Builder

    Joined:
    Aug 30, 2016
    Messages:
    297
    Likes Received:
    35
  9. eychei

    eychei Well-Known
    Builder

    Joined:
    Dec 26, 2016
    Messages:
    143
    Likes Received:
    37
    yes that true. Should I flash 1.07...
    I do have so many things to try. I am on 1.14 right now. If someone fins something in IDA , i can try it.
    My cartridge is at 0% right now. I need to find the routine in which the cartridges is checked, read, and blocked if it is at 0%
     
  10. eychei

    eychei Well-Known
    Builder

    Joined:
    Dec 26, 2016
    Messages:
    143
    Likes Received:
    37
    I did write 00 as opcode (nop)
     
  11. Tom Dirriwachter

    Tom Dirriwachter Well-Known
    Builder

    Joined:
    Aug 30, 2016
    Messages:
    297
    Likes Received:
    35
    Definitely stick to 1.14b.

    The 0 percent chip should be recoverable.

    Can you find the routine that checks the cartridge?
    You might be able to reroute and empty cartridge to the full cartridge routine.
    I think Geezer pointed to it in v1.10.

    If a cartridge is considered full, the FW may just ignore the current remaining value and replace it with whatever the current print requires. If this works as I suspect it does, empty chips will be "refilled".

    Also be aware that new cartridge installs can send the printer into the calibration routine that is difficult to get out of.
     
  12. Naldarn

    Naldarn New
    Builder

    Joined:
    Jun 7, 2014
    Messages:
    43
    Likes Received:
    0
    Looking into the config bits, which are the penultimate line in the hex file with debug off:
    :102FF000FFFFFF3CD979F8FF5B0DEDFFF7FFFF7F87
    And ON with checksum updated:
    :102FF000FFFFFF3CD979F8FF5B0DEDFFF7FFFF6F97
    Have I git this right, or am I shooting blind?
     
  13. eychei

    eychei Well-Known
    Builder

    Joined:
    Dec 26, 2016
    Messages:
    143
    Likes Received:
    37
    Actually debuging is working with the code you posted before.
     
  14. Naldarn

    Naldarn New
    Builder

    Joined:
    Jun 7, 2014
    Messages:
    43
    Likes Received:
    0
    Ok, so I just turned on code protect.
     
  15. eychei

    eychei Well-Known
    Builder

    Joined:
    Dec 26, 2016
    Messages:
    143
    Likes Received:
    37
  16. eychei

    eychei Well-Known
    Builder

    Joined:
    Dec 26, 2016
    Messages:
    143
    Likes Received:
    37
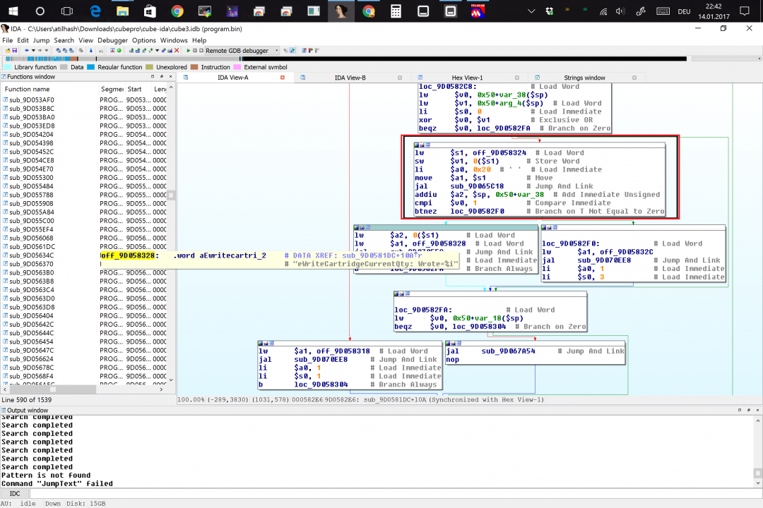
    Ok some update for you all.

    This is the write routine when you start a print. I did succeed in stopping the wri[ing process. But cartridge removed error is popping up after 30 seconds.

    write.png
     
    #466 eychei, Jan 15, 2017
    Last edited: Jan 15, 2017
  17. Tom Dirriwachter

    Tom Dirriwachter Well-Known
    Builder

    Joined:
    Aug 30, 2016
    Messages:
    297
    Likes Received:
    35
    There is likely a confirm step that it has written successfully.
     
  18. eychei

    eychei Well-Known
    Builder

    Joined:
    Dec 26, 2016
    Messages:
    143
    Likes Received:
    37
    Here is a goody for all of you.

     
    Kiza likes this.
  19. Tom Dirriwachter

    Tom Dirriwachter Well-Known
    Builder

    Joined:
    Aug 30, 2016
    Messages:
    297
    Likes Received:
    35
  20. eychei

    eychei Well-Known
    Builder

    Joined:
    Dec 26, 2016
    Messages:
    143
    Likes Received:
    37
    Testing right now, it is working on both cartridge sites.
     
    Naldarn likes this.
  21. Tom Dirriwachter

    Tom Dirriwachter Well-Known
    Builder

    Joined:
    Aug 30, 2016
    Messages:
    297
    Likes Received:
    35
    What is the idea behind your mod?
     
  22. Geezer70

    Geezer70 New
    Builder

    Joined:
    Sep 30, 2016
    Messages:
    48
    Likes Received:
    12
    BLAHH to Spiderman, You're my new Hero! CheCheMan. High-fives:duh::duh::duh:
     
    Joseph Chen likes this.
  23. eychei

    eychei Well-Known
    Builder

    Joined:
    Dec 26, 2016
    Messages:
    143
    Likes Received:
    37
    @Tom Dirriwachter

    Sorry. What do you mean?
    I did modify the firmware so it does not write the Cartridges. So it will stay at the percentage it is on.
    You can feed your own filament now without worrying about the chip itself.

    @Geezer70
    High Five Accepted:)
     
  24. eychei

    eychei Well-Known
    Builder

    Joined:
    Dec 26, 2016
    Messages:
    143
    Likes Received:
    37
    P.S:
    This patch is also working on the Cubepro V2.00 Firmware. I will be testing with some of my Beta Testers.

    Release will be end of this week for both printers if everything works like it should.
    Will release for both the Cube 3 and the Cubepro.
     
  25. eychei

    eychei Well-Known
    Builder

    Joined:
    Dec 26, 2016
    Messages:
    143
    Likes Received:
    37
    Willing to accept donations;)
     
  26. Tom Dirriwachter

    Tom Dirriwachter Well-Known
    Builder

    Joined:
    Aug 30, 2016
    Messages:
    297
    Likes Received:
    35
    Did you figure out why it was resetting at 30 seconds?

    GoFundMe eychei :)
     
  27. fred_dot_u

    Builder

    Joined:
    Oct 26, 2015
    Messages:
    13
    Likes Received:
    0
    I'm new to this thread, having followed a link posted on another forum. As a (too) long time owner of a Cube3, I'm encouraged by what I've read thus far, all 17 pages of posts. The topic heading refers to the phrase "convert to reprap." Does this mean disassembly of the housing and replacement of components, or, as I am hoping, a firmware modification?

    If the latter, and eychei is able to provide for novice "hackers" such as myself, I'll certainly contribute to his funding.
     
  28. eychei

    eychei Well-Known
    Builder

    Joined:
    Dec 26, 2016
    Messages:
    143
    Likes Received:
    37
    Yes i did find a routine in which it was reading the cartridge and then going to the write process. The read routine did have some jumps and calls so i patched what i could find.
    But now i am down to 2 patches.
     
  29. eychei

    eychei Well-Known
    Builder

    Joined:
    Dec 26, 2016
    Messages:
    143
    Likes Received:
    37
    I will start a new thread when releasing the firmware. We hijacked this thread.
     
  30. Tom Dirriwachter

    Tom Dirriwachter Well-Known
    Builder

    Joined:
    Aug 30, 2016
    Messages:
    297
    Likes Received:
    35
    Congrats! Way cool!

    ...And you are on 1.14B for the cube 3, right?
     

Share This Page

  1. This site uses cookies to help personalise content, tailor your experience and to keep you logged in if you register.
    By continuing to use this site, you are consenting to our use of cookies.
    Dismiss Notice